RUVIDEO
Поделитесь видео 🙏

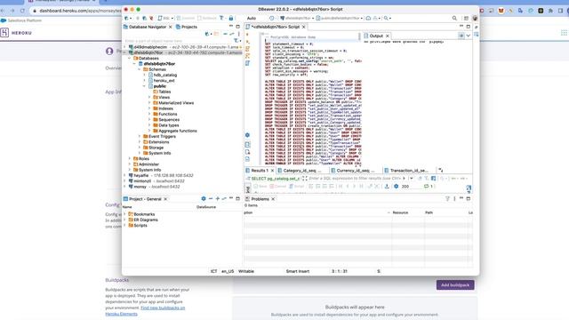
How to execute a SQL script in DBeaver? смотреть онлайн

📁 Обучение 👁️ 26 📅 08.12.2023

dbeaver: How to execute a SQL script in DBeaver?

Thanks for taking the time to learn more. In this video I'll go through your question, provide various answers & hopefully this will lead to your solution! Remember to always stay just a little bit crazy like me, and get through to the end resolution.

Don't forget at any stage just hit pause on the video if the question & answers are going too fast.

Content (except music & images) licensed under CC BY-SA meta.stackexchange.com/help/licensing

Just wanted to thank those users featured in this video:
Luís de Sousa (https://stackoverflow.com/users/2066215/lu%c3%ads-de-sousa
Fofola (https://stackoverflow.com/users/15917764/fofola)
Helmoet de Zwijger (https://stackoverflow.com/users/17478383/helmoet-de-zwijger)

Trademarks are property of their respective owners.
Disclaimer: All information is provided "AS IS" without warranty of any kind. You are responsible for your own actions.

Please contact me if anything is amiss. I hope you have a wonderful day.

Related to: dbeaver

Что делает видео по-настоящему запоминающимся? Наверное, та самая атмосфера, которая заставляет забыть о времени. Когда вы заходите на RUVIDEO, чтобы посмотреть онлайн «How to execute a SQL script in DBeaver?» бесплатно и без регистрации, вы рассчитываете на нечто большее, чем просто загрузку плеера. И мы это понимаем. Контент такого уровня заслуживает того, чтобы его смотрели в HD 1080, без дрожания картинки и бесконечного буферизации.

Честно говоря, Rutube сегодня — это кладезь уникальных находок, которые часто теряются в общем шуме. Мы же вытаскиваем на поверхность самое интересное. Будь то динамичный экшн, глубокий разбор темы от любимого автора или просто уютное видео для настроения — всё это доступно здесь бесплатно и без лишних формальностей. Никаких «заполните анкету, чтобы продолжить». Только вы, ваш экран и качественный поток.

Если вас зацепило это видео, не забудьте взглянуть на похожие материалы в блоке справа. Мы откалибровали наши алгоритмы так, чтобы они подбирали контент не просто «по тегам», а по настроению и смыслу. Ведь в конечном итоге, онлайн-кинотеатр — это не склад файлов, а место, где каждый вечер можно найти свою историю. Приятного вам отдыха на RUVIDEO!

Видео взято из открытых источников Rutube. Если вы правообладатель, обратитесь к первоисточнику.