RUVIDEO
Поделитесь видео 🙏

class 11th pattern question | python programming | anaconda python | Hots смотреть онлайн

hello friends.
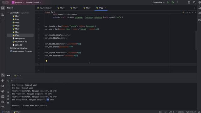
in this video u will see the python question of class 11th
this question is of hots ,
python is an programming language.and it was developed by { Guido Van Rossum }
in FEBRUARY 1991.

PYTHON is based or influenced with two programming languages :
ABC language
Modula-3

python is easy to learn.

here u will found easiest way of doing questions.
friends if u have any other method which is more
easy and correct then please let us know that.

here we use the software to do programming.
###################
anaconda navigator
###################

friends please support us.

goal for 1k subscribers.

thanks for watching!!!

Что делает видео по-настоящему запоминающимся? Наверное, та самая атмосфера, которая заставляет забыть о времени. Когда вы заходите на RUVIDEO, чтобы посмотреть онлайн «class 11th pattern question | python programming | anaconda python | Hots» бесплатно и без регистрации, вы рассчитываете на нечто большее, чем просто загрузку плеера. И мы это понимаем. Контент такого уровня заслуживает того, чтобы его смотрели в HD 1080, без дрожания картинки и бесконечного буферизации.

Честно говоря, Rutube сегодня — это кладезь уникальных находок, которые часто теряются в общем шуме. Мы же вытаскиваем на поверхность самое интересное. Будь то динамичный экшн, глубокий разбор темы от любимого автора или просто уютное видео для настроения — всё это доступно здесь бесплатно и без лишних формальностей. Никаких «заполните анкету, чтобы продолжить». Только вы, ваш экран и качественный поток.

Если вас зацепило это видео, не забудьте взглянуть на похожие материалы в блоке справа. Мы откалибровали наши алгоритмы так, чтобы они подбирали контент не просто «по тегам», а по настроению и смыслу. Ведь в конечном итоге, онлайн-кинотеатр — это не склад файлов, а место, где каждый вечер можно найти свою историю. Приятного вам отдыха на RUVIDEO!

Видео взято из открытых источников Rutube. Если вы правообладатель, обратитесь к первоисточнику.