RUVIDEO
Поделитесь видео 🙏

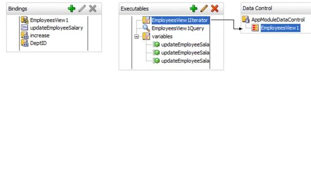
Informatica MDM User Exits Oracle PL SQL PACKAGE from Java | Informatica MDM java Package смотреть онлайн

📁 Обучение 👁️ 16 📅 05.12.2023

Want to do Informatica MDM the right way in 2018? Then check out this insanely actionable Informatica MDM tutorial. (https://cloudfoundation.com/informatica-mdm-training/)

In this video I'll explain Informatica MDM and User Exits Oracle PL SQL PACKAGE from Java

You can always contact me on [email protected]

Website: https://cloudfoundation.com/
Linkedin: https://www.linkedin.com/company/cloudfoundation/
Facebook: https://www.facebook.com/CloudFoundation-1005093483033181/
Twitter : https://twitter.com/cloudfoundtion
Subscribe to my channel to get video updates. Hit the subscribe button. Thanks

Что делает видео по-настоящему запоминающимся? Наверное, та самая атмосфера, которая заставляет забыть о времени. Когда вы заходите на RUVIDEO, чтобы посмотреть онлайн «Informatica MDM User Exits Oracle PL SQL PACKAGE from Java | Informatica MDM java Package» бесплатно и без регистрации, вы рассчитываете на нечто большее, чем просто загрузку плеера. И мы это понимаем. Контент такого уровня заслуживает того, чтобы его смотрели в HD 1080, без дрожания картинки и бесконечного буферизации.

Честно говоря, Rutube сегодня — это кладезь уникальных находок, которые часто теряются в общем шуме. Мы же вытаскиваем на поверхность самое интересное. Будь то динамичный экшн, глубокий разбор темы от любимого автора или просто уютное видео для настроения — всё это доступно здесь бесплатно и без лишних формальностей. Никаких «заполните анкету, чтобы продолжить». Только вы, ваш экран и качественный поток.

Если вас зацепило это видео, не забудьте взглянуть на похожие материалы в блоке справа. Мы откалибровали наши алгоритмы так, чтобы они подбирали контент не просто «по тегам», а по настроению и смыслу. Ведь в конечном итоге, онлайн-кинотеатр — это не склад файлов, а место, где каждый вечер можно найти свою историю. Приятного вам отдыха на RUVIDEO!

Видео взято из открытых источников Rutube. Если вы правообладатель, обратитесь к первоисточнику.